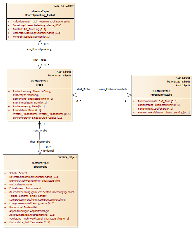
Probe : Class diagram
Created:
06.09.2017 14:10:13
Modified:
08.05.2019 13:22:23
Project:
Author:
renkert
Version:
1.0
Advanced:
ID:
{B474E38F-9BBC-457d-A55F-E5C3D3E139F1}