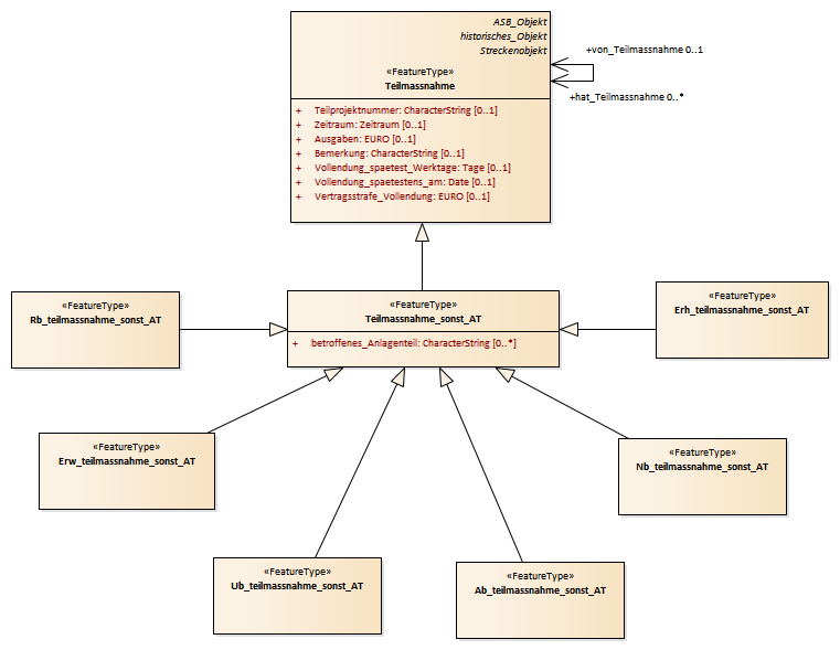
Teilmaßnahme_sonst_AT : Class diagram
Created:
06.04.2011 11:37:09
Modified:
19.02.2015 16:38:21
Project:
Author:
hettwer
Version:
1.0
Advanced:
ID:
{4A903D39-7DD6-4c92-8A7F-243008F1A3E9}