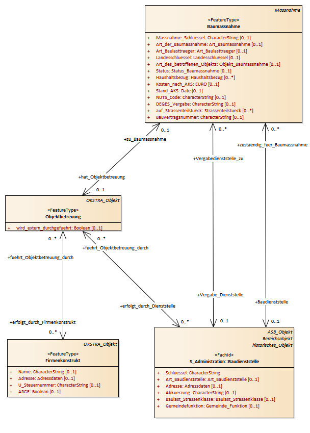
Objektbetreuung : Class diagram
Created:
06.04.2011 12:11:21
Modified:
31.08.2017 15:56:06
Project:
Author:
hettwer
Version:
1.0
Advanced:
ID:
{A81E2543-FD4B-4451-A188-818C4CA0E739}