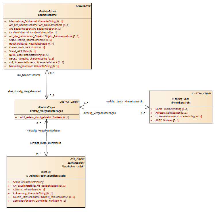
Erstellung Vergabeunterlagen : Class diagram
Created:
06.04.2011 11:43:18
Modified:
15.11.2018 11:50:38
Project:
Author:
hettwer
Version:
1.0
Advanced:
ID:
{0BBCAD6D-C5FB-4ad0-AFC4-CFDD6120D768}