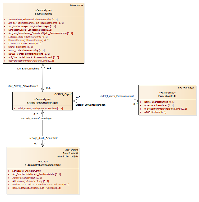
Erstellung Entwurfsunterlagen : Class diagram
Created:
06.04.2011 11:40:30
Modified:
15.11.2018 11:50:00
Project:
Author:
hettwer
Version:
1.0
Advanced:
ID:
{EA6AC5D8-7C81-4221-AFB5-2A96F242ED44}