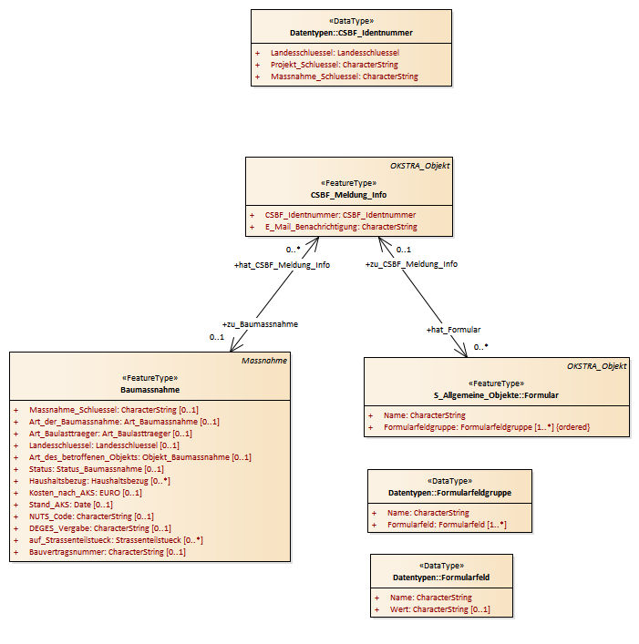
CSBF_Meldung_Info : Class diagram
Created:
06.04.2011 13:50:23
Modified:
04.05.2017 13:44:57
Project:
Author:
hettwer
Version:
1.0
Advanced:
ID:
{121F3D01-79F7-42ac-BBB6-3CDAEF2B4C62}