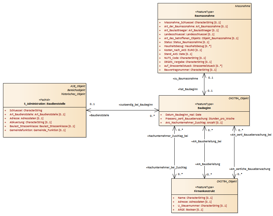
Baubeginn : Class diagram
Created:
06.04.2011 11:59:07
Modified:
15.11.2018 11:23:37
Project:
Author:
hettwer
Version:
1.0
Advanced:
ID:
{6C47A7D5-A854-4b2f-A69E-5715C8CF0805}