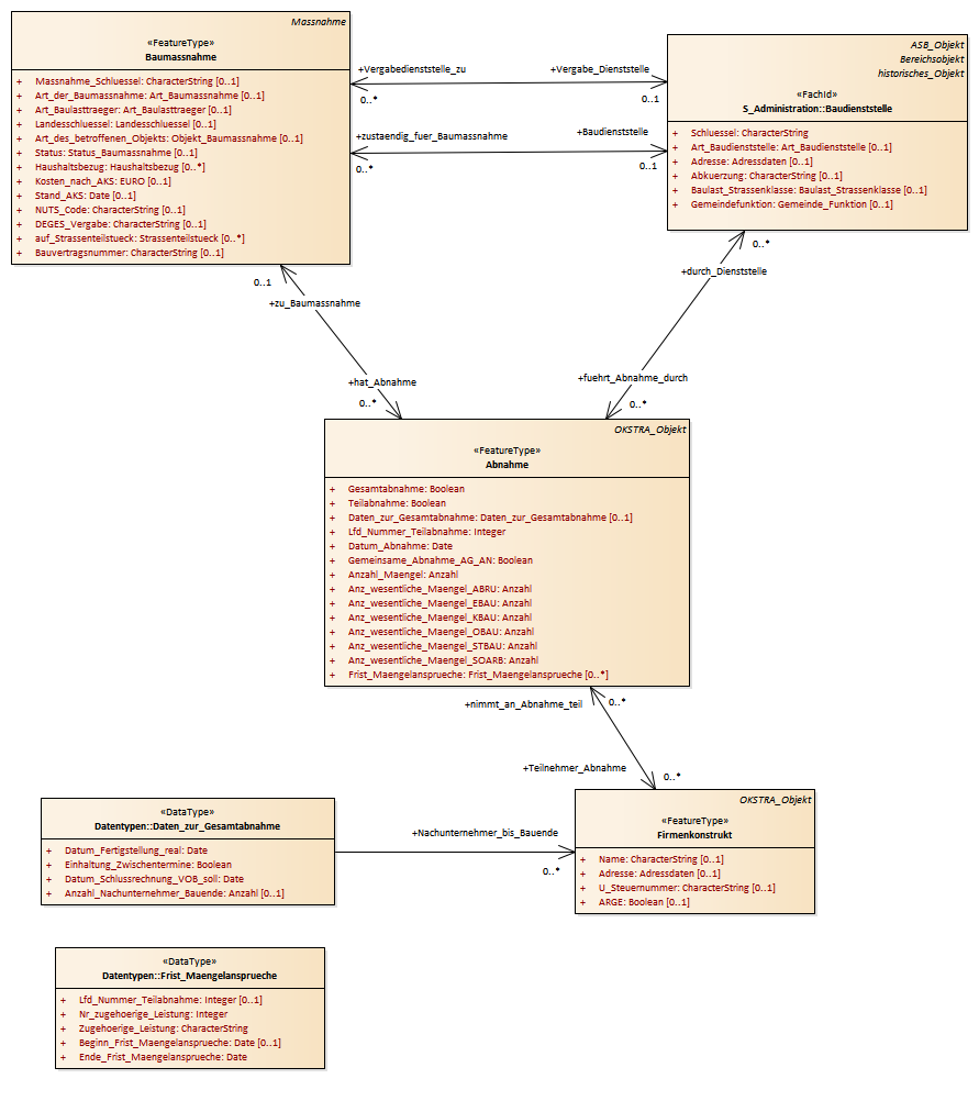
Abnahme : Class diagram
Created:
06.04.2011 12:05:07
Modified:
15.11.2018 11:22:05
Project:
Author:
hettwer
Version:
1.0
Advanced:
ID:
{2EA389DC-16D3-4061-9091-6DE5D2716189}