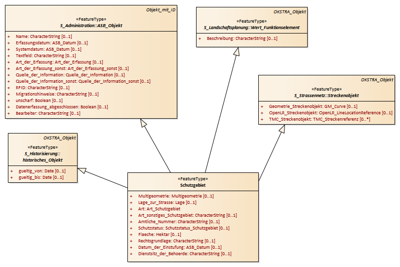
Schutzgebiet : Class diagram
Created:
29.03.2011 10:34:55
Modified:
15.11.2018 10:22:13
Project:
Author:
hettwer
Version:
1.0
Advanced:
ID:
{3C3A3AC3-2964-47c0-892C-47E59F595050}