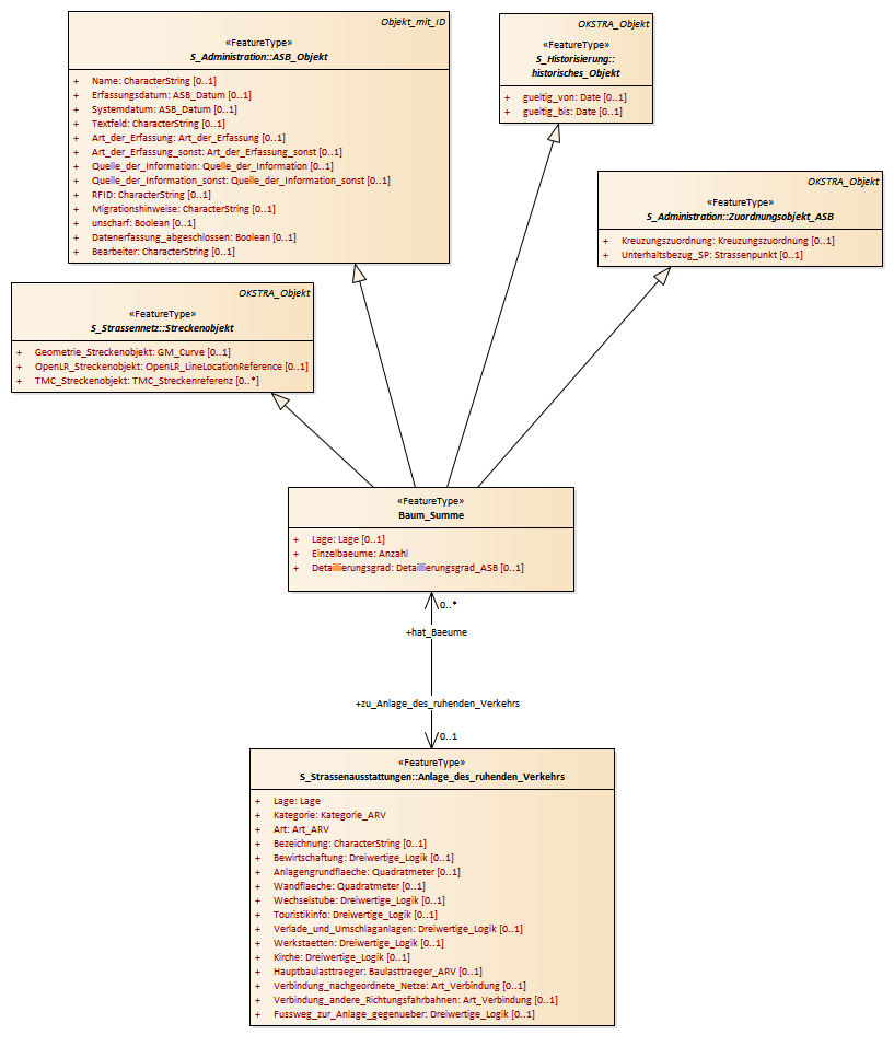
Baum_Summe : Class diagram
Created:
29.03.2011 10:24:51
Modified:
13.03.2018 16:10:37
Project:
Author:
hettwer
Version:
1.0
Advanced:
ID:
{805DA737-4604-4e29-BA92-205A079AD441}