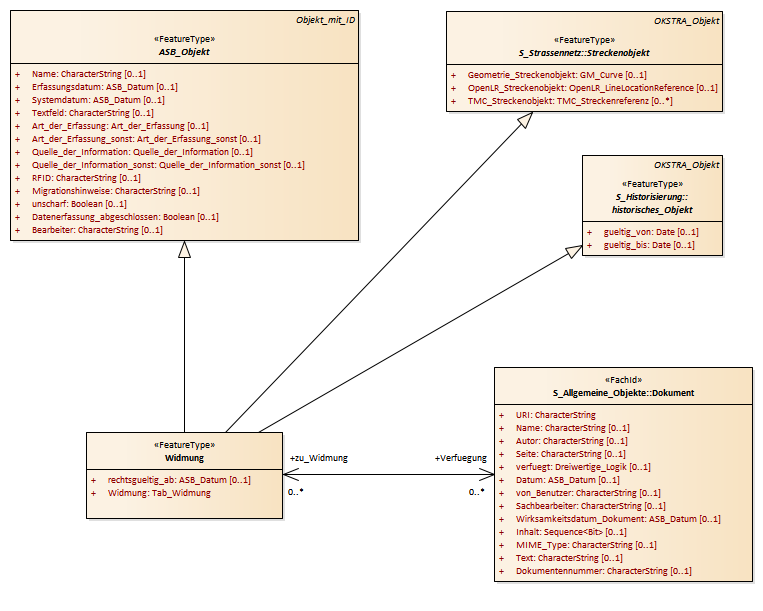
Widmung : Class diagram
Created:
29.03.2011 14:36:07
Modified:
15.11.2018 09:22:40
Project:
Author:
hettwer
Version:
1.0
Advanced:
ID:
{E9219555-8394-4d2f-A59B-CFCA1BCE6706}