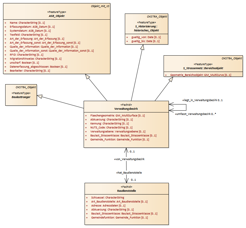
Verwaltungsbezirk : Class diagram
Created:
29.03.2011 13:34:34
Modified:
16.05.2017 11:08:22
Project:
Author:
hettwer
Version:
1.0
Advanced:
ID:
{74A41BCD-BCE7-48bc-B10F-690BE42E4158}