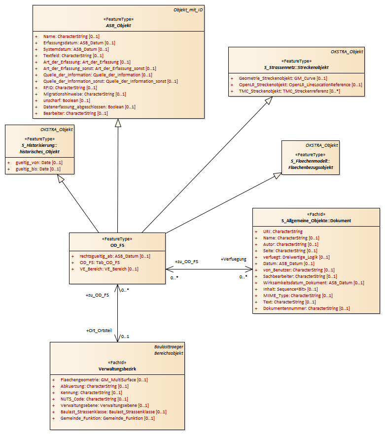
Ortsdurchfahrt - freie Strecke (OD_FS) : Class diagram
Created:
29.03.2011 14:33:29
Modified:
15.11.2018 10:02:18
Project:
Author:
hettwer
Version:
1.0
Advanced:
ID:
{365FAC24-FA50-4108-9193-4FF36A714F7D}