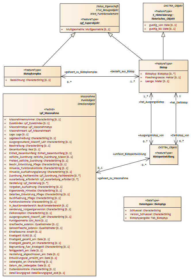
Biotop : Class diagram
Created:
29.03.2011 10:50:32
Modified:
15.11.2018 09:57:10
Project:
Author:
hettwer
Version:
1.0
Advanced:
ID:
{50C777FC-A173-4ba0-BD99-12E8946B067E}