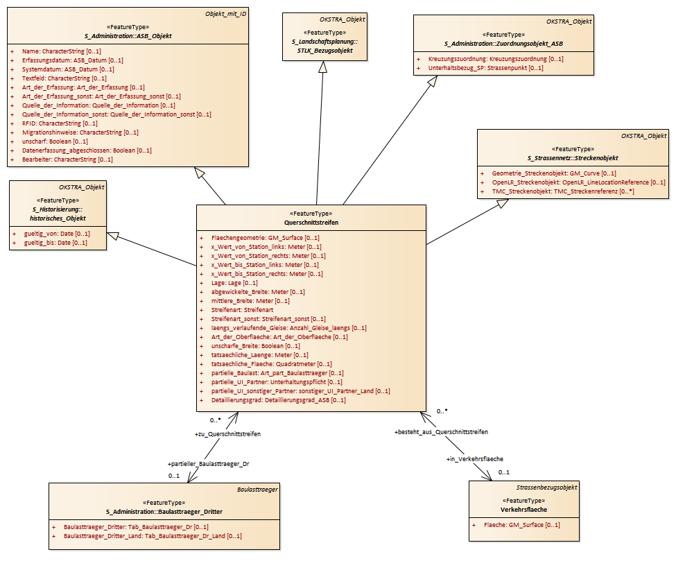
Querschnittstreifen : Class diagram
Created:
22.03.2011 17:47:25
Modified:
13.03.2018 15:52:21
Project:
Author:
hettwer
Version:
1.0
Advanced:
ID:
{10FABC47-5665-4db0-8F6D-3B8E05AF4798}