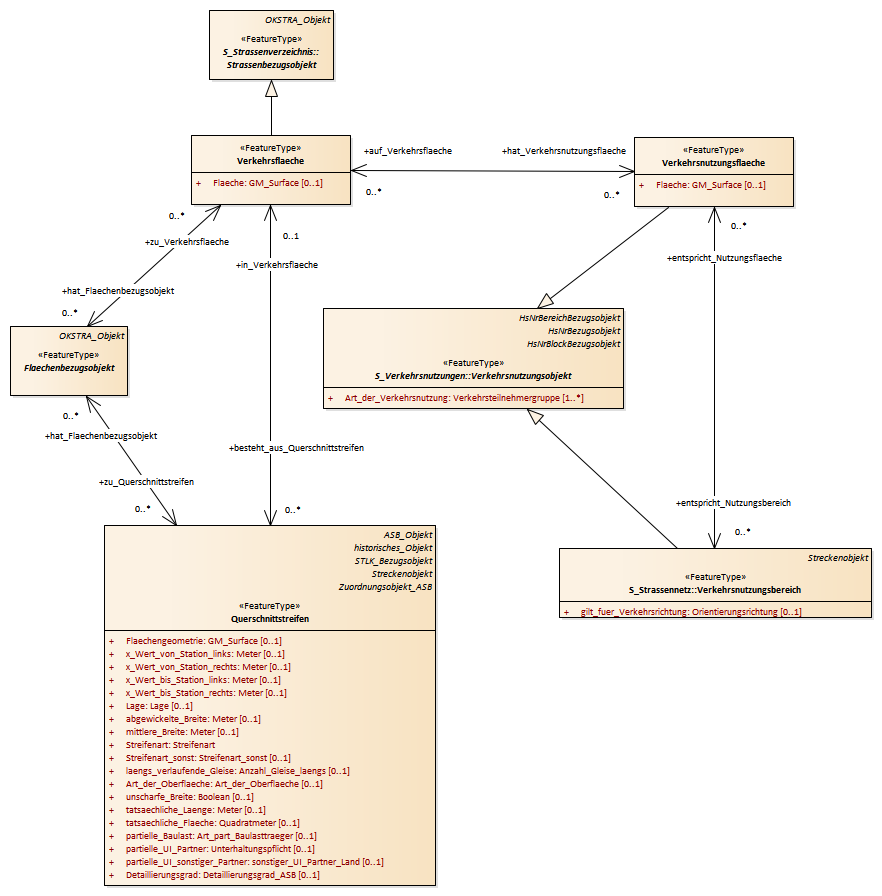
Flaechenmodell : Class diagram
Created:
09.01.2013 12:19:58
Modified:
15.11.2018 09:47:48
Project:
Author:
hettwer
Version:
1.0
Advanced:
ID:
{7F70AB64-F619-4c88-9BD1-F273F5F32390}