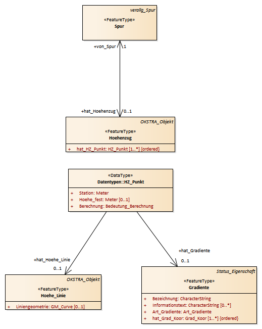
Höhenzug : Class diagram
Created:
30.03.2011 17:02:29
Modified:
19.02.2015 15:39:22
Project:
Author:
hettwer
Version:
1.0
Advanced:
ID:
{93B74DE7-60E9-48cd-8468-2EA8788035EA}