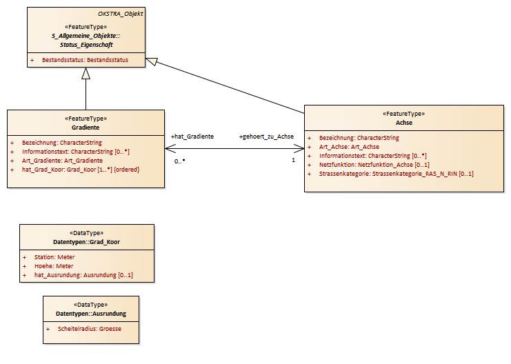
Gradiente : Class diagram
Created:
30.03.2011 16:20:16
Modified:
15.11.2018 09:46:12
Project:
Author:
hettwer
Version:
1.0
Advanced:
ID:
{BFD9A8EE-82C1-4af9-884F-4F5A423BDCF9}