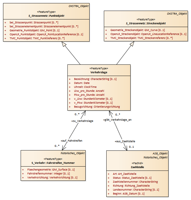
Verkehrslage : Class diagram
Created:
30.03.2011 13:59:56
Modified:
13.03.2018 15:29:38
Project:
Author:
hettwer
Version:
1.0
Advanced:
ID:
{6C525264-0BD1-40f3-A72E-69F6E0E9CA86}