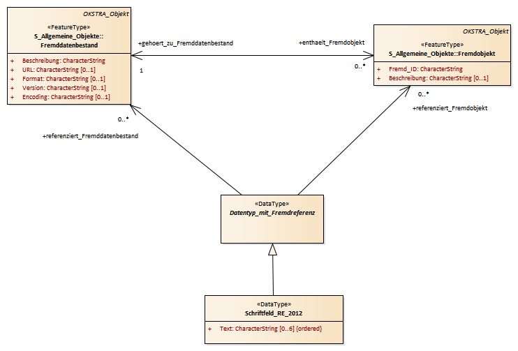
Datentyp_mit_Fremdreferenz : Class diagram
Created:
03.08.2015 10:30:06
Modified:
06.04.2016 17:23:27
Project:
Author:
hettwer
Version:
1.0
Advanced:
ID:
{9A7BE611-AD3E-493f-B0C5-48AA683A4A03}