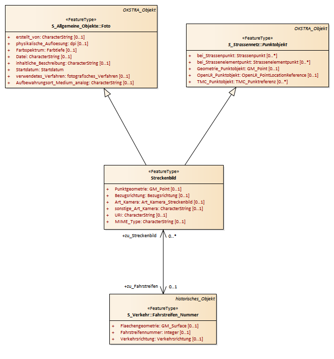
Streckenbild : Class diagram
Created:
05.04.2011 17:35:45
Modified:
13.03.2018 16:25:11
Project:
Author:
hettwer
Version:
1.0
Advanced:
ID:
{8CF21006-717D-4c8f-8F1E-3D9464294D80}